我朋友的安卓手机可以显示菜单,而我的iphone手机却是一片空白。

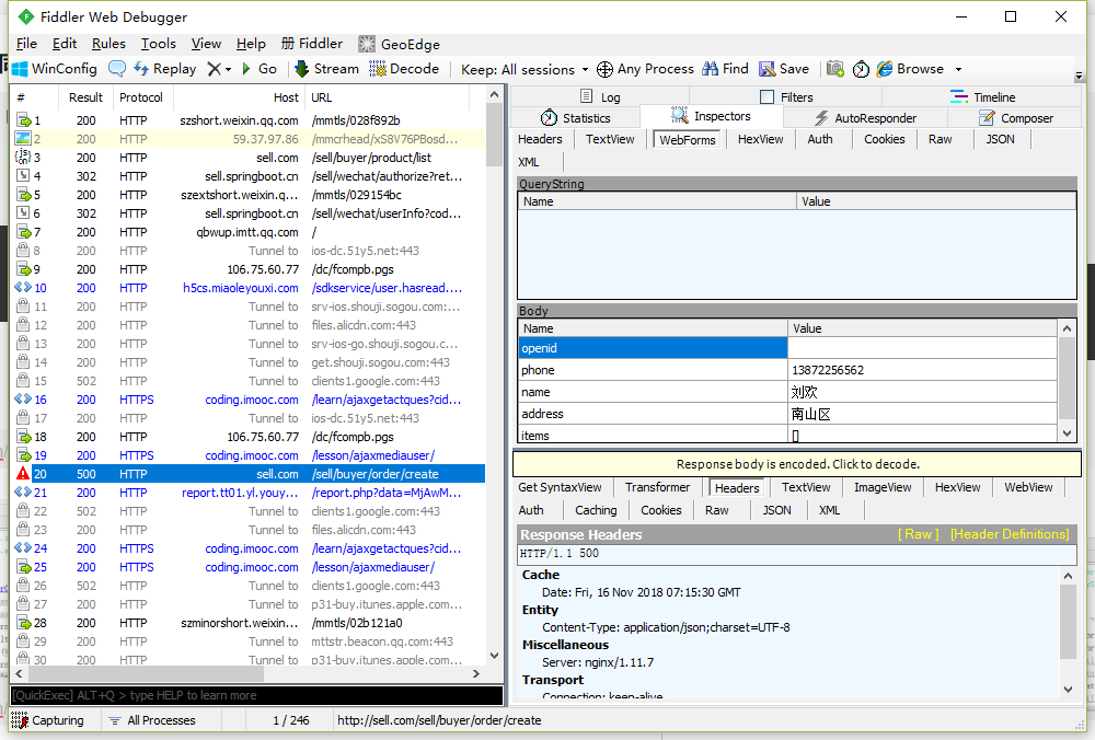
并且当我填写完信息,点击支付的时候,后台提示我openid必填
手机表单页面:
后台报错页面:
抓包:
浏览器的cookie:
另外我想问一下师兄,在获取openid的这个网址sell.springboot.cn 如何修改成其他地址
index.js的获取openid的地址如下:
并且我已经npm run build和cp -r dist/* /opt/data/wwwroot/sell/ 过了
接下来是安卓手机测试图片:
可以看到安卓手机正确的进入了后台的方法
下面是安卓手机的抓包数据:
希望能够得到师兄的解答