请稍等 ...
×

采纳答案成功!

向帮助你的同学说点啥吧!感谢那些助人为乐的人

项目报红色感叹号,求助老师

//img1.sycdn.imooc.com//szimg/5a5450550001de1217130930.jpg

//img1.sycdn.imooc.com//szimg/5a54505700012b6114270901.jpg


补充的截图:

//img1.sycdn.imooc.com//szimg/5a54bdea00019e8e19080810.jpg

//img1.sycdn.imooc.com//szimg/5a54bf290001fc9f10940354.jpg

//img1.sycdn.imooc.com//szimg/5a54c0c500010cad10350446.jpg

https://img1.sycdn.imooc.com//szimg/5a54c8420001cd0418510707.jpg

https://img1.sycdn.imooc.com//szimg/5a54c8580001d17011490806.jpg




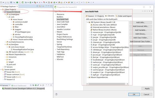
图1:不管是0.0还是1.0,项目都出现红色感叹号,另外右边圆圈是我整个IDE配置的JDK1.8路径

图2:0.0的Build path截图,根据我以前的经验,我碰到过的红色感叹号都是因为Libraries出现了报错的JAR包,但是这次没发现,不知道是什么原因。

因此求助老师,谢谢!

正在回答 回答被采纳积分+3

1回答

格鲁 2018-01-09 13:59:18

工程上右键 点击Maven -> Update Project试一试,如果还不行

通过Window -> Show View -> Problems 看看提示的是什么错误;



0 回复 有任何疑惑可以回复我~
  • 提问者 happyhappy3 #1
    我把problem的截图上传了,老师你看下,我把problem放到百度查下,说是把目录下的spring-aop-4.3.9.RELEASE.jar.sha1删除,没用,然后我把org/springframework\spring-aop\4.39和org/assertj整个目录删除,重新下,也没用!
    回复 有任何疑惑可以回复我~ 2018-01-09 21:09:29
  • 提问者 happyhappy3 #2
    全部工程也update projects过了
    回复 有任何疑惑可以回复我~ 2018-01-09 21:19:25
问题已解决,确定采纳
还有疑问,暂不采纳
微信客服

购课补贴
联系客服咨询优惠详情

帮助反馈 APP下载

慕课网APP
您的移动学习伙伴

公众号

扫描二维码
关注慕课网微信公众号