采纳答案成功!
向帮助你的同学说点啥吧!感谢那些助人为乐的人
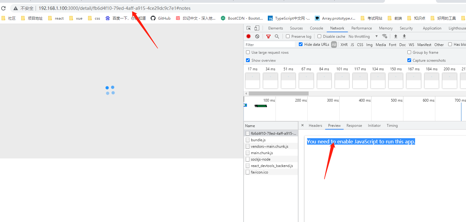
我也不是很确定为什么会这样,但是我找到stack overflow有人问类似的问题。可以参考一下:
https://stackoverflow.com/questions/50286927/i-am-getting-error-in-console-you-need-to-enable-javascript-to-run-this-app-r
登录后可查看更多问答,登录/注册
React 18 精讲 + 结合 TS 实战 + 热门业务开发,获取必备技能
1.2k 5
1.9k 10
1.1k 2
2.7k 2
1.3k 1
购课补贴联系客服咨询优惠详情
慕课网APP您的移动学习伙伴
扫描二维码关注慕课网微信公众号